Call us  Vedno dosegljivi na tel. št.:
041 752 055

Kidričeva cesta 92, 4220 Škofja Loka

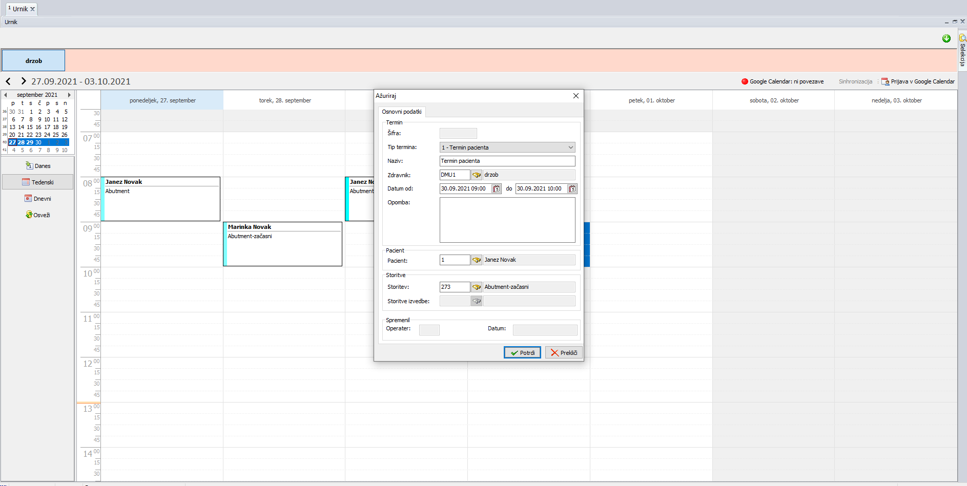
Urnik s čakalno vrsto

Pregleden urnik s seznamom naročenih pacientov in termini. Urnik omogoča hitro naročanje pacientov in pregled nad delom tako terapevtom kot asistentom. Pregled je možen tudi na tablicah in pametnih telefonih.

  • Prikaz urnika je mogoč za posameznega  zdravnika ali ordinacijo posebej
  • Avtomatsko pošiljanje SMS sporočil pacientom 10 dni pred terminionom in en dan pred terminom (v partnerstvu s Mobitelom)
  • Omogočamo enosmerno sinhronizacijo Urnika/Naročilne knjige z Google koledarjem za posameznega zdravnika
  • Možnost preklopa med dnevnim in tedenskim pogledom
  • Barvno razlikovanje terminov, glede na izbrano storitev
  • Barvno označevanje terapevtov za boljšo preglednost
  • Čakalnica in prikaz v kateri fazi se nahaja pacient (Naročeni za današnji dan, V čakalnici, V ordinaciji)
  • Čakalna vrsta (ustreza zahtevam ZZZS)
  • Enostavno raztegovanje terminov
  • Omogočen je hiter pregled čez vse zdravnike in ordinacije
  • Enostavno nastavljiva barvna shema urnika
  • Modul omogoča izpis predpripravljenih obvestil za paciente neposredno iz urnika
  • Oglejte si celoten urnik na enem zaslonu in prilagodite pogled za prikaz posegov z vašo izbiro terapevtov
  • Samodejen prenos podatkov pacienta iz kartoteke v termin v urniku
  • Prikaz podrobnosti termina v oblačku ob prehodu čez termin z miško

Polnodelujoča testna različica se nahaja tukaj